Wähle einen Artikel
WordPress manuell installieren

WordPress Hosting von METANET

Erschaffen Sie sich mit WordPress Ihre Website schnell selbst. Freuen Sie sich über die pfeilschnelle Ladezeit Ihrer neuen Website.

Schritt 1: WordPress-Software downloaden


Als allererstes lädst du dir die aktuelle Version von WordPress auf deinen Computer herunter. Anschliessend entpackst du die Dateien (z.B. wordpress-6.2.2.zip) an eine Stelle, wo du sie wiederfindest.


 

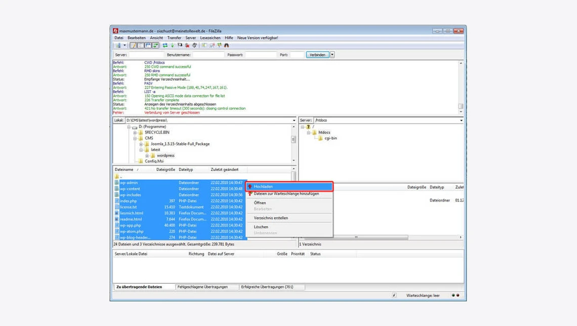
Schritt 2: Per FTP verbinden und Dateien hochladen

Nun öffnest du deinen FTP-Client (z.B. FileZilla). Nun verbindest du dich zu deinem Webhosting mit den FTP-Zugangsdaten und suchst anschliessend den Ordner, den du entpackt haben möchtest. Jetzt wählst du die Ordner und Dateien von WordPress aus, die du im Verzeichnis /wordpress findest.

Screenshot eines Windows-Dateiübertragungsprogramms: linkes Verzeichnis, rechte Dateiliste, Kontextmenü geöffnet.

Dann kopierst du die Ordner und Dateien in das gewählte Hauptverzeichnis – es sollte im Normalfall /htdocs sein und warte, bis der Transfer abgeschlossen ist.

Schritt 3: So rufst du deine eigene Domain im Browser auf

Nach dem Transfer öffnest du nun deinen Browser und gibst deinen Domainnamen ein. In der Hoffnung, dass alles korrekt gelaufen ist, findest du an dieser Stelle nun eine Seite, die wie die im unteren Bild aussieht. Jetzt klickst du auf "Konfigurationsdatei erstellen", damit die Installation starten kann.

Weiße Dialogbox in der Mitte mit Codezeilen und rotem Umriss-Button 'Konfigurationsdatei erstellen' auf hellgrauem Hintergrund.

Schritt 4: Starte mit der WordPress-Installation

Dieser Schritt ist sehr simpel: Du wählst "...kann es jetzt losgehen!" aus, um auf die nächste Seite zu gelangen.

WordPress-Anmeldeseite mit Logo oben links, mehrzeiligem Text und roter Umrandung einer Schaltfläche unten.

Schritt 5: MySQL-Zugangsdaten richtig eintragen


 

Screenshot einer WordPress-Datenbankverbindungsseite mit Feldern für DB-Name, Benutzer, Passwort, Host; Absenden-Button.

In diesem Schritt werden die Daten deiner MySQL-Datenbank abgefragt. Dafür musst du die folgenden Felder ausfüllen: "Name der Datenbank", "Name des Datenbankbenutzers" und "Passwort". Alles andere bleibt bestehen.

Nun erscheint der Hinweis, dass die eigentliche Installation startet. Das bestätigst du mit einem Klick auf "...starten wir die Installation!".

WordPress-Installationsbildschirm mit Logo, deutschem Text und hervorgehobenem Button '… starten wir die Installation!'

Sollte hier ein Fehler erscheinen, dann prüfe bitte deine MySQL-Zugangsdaten.

Schritt 6: So richtest du die Zugangsdaten ein

Nun fehlt noch der Titel der Seite, eine funktionierende E-Mail-Adresse, ein Benutzername und das Passwort für den Administrationsbereich von WordPress. Das gibst du jetzt ein. Ausserdem wählst du aus, ob dein neuer Blog auch in Suchmaschinen eingetragen werden soll. Anschliessend klickst du auf "WordPress installieren", um die Installation abzuschliessen.

WordPress-Installationsseite: Logo, Felder Blogtitel, Benutzername admin, Passwort, E-Mail; Button WordPress installieren.

Schritt 7: WordPress-Installation abschliessen

Damit du dich auf der Administrations-Seite deines Blogs einloggen kannst, benötigst du noch den Login und ein spezifisches Passwort. Beides bekommst du nun angezeigt.

WordPress-Loginbildschirm: Logo, Felder Benutzername und Passwort, rot umrandeter Anmelden-Button.

Fertig! Herzlichen Glückwunsch, du hast WordPress jetzt installiert. Nun kannst du dich jederzeit unter deinem Domainnamen plus /wp-login.php dahinter (z.B. http://www.mustermann.de/wp-login.php) einloggen. Du kannst Konfigurationen auf der Seite vornehmen und deinen Domainnamen aufrufen, um den Blog zu betrachten.

WordPress-Login auf hellem Hintergrund; Benutzername admin, Passwort versteckt, Checkbox 'Erinnere mich', Button 'Anmelden'.

Superschnelles WordPress-Hosting

Erschaffe dir mit WordPress deine Website schnell selbst. Freu dich über die pfeilschnelle Ladezeit deiner neuen Website und die vielen Inklusiv-Tools werden dich begeistern.
Nächster Artikel
Hosting-Anforderungen für WordPress
Weitere passende Themen